Cover image for DPoP, PKCE, and mTLS: Modern OAuth Defences Demystified

DPoP, PKCE, and mTLS: Modern OAuth Defences Demystified

โ€ข by Opendata Consult Ltd

Introduction

OAuth 2.0 has long been the backbone of secure API access. But as threats evolved, so did the defences. Whether you're a fintech developer, an identity architect, or just someone who's been burned by a bad token design, understanding how to bind, constrain, and protect tokens is key.

In this article, we'll unpack three critical techniques:

  • PKCE (Proof Key for Code Exchange)
  • DPoP (Demonstration of Proof-of-Possession)
  • mTLS (Mutual TLS)

We'll see where each shines, what problems they solve, and when you should (and shouldn't) use them.

OAuth Flow Types: Frontend vs Backend

OAuth supports multiple flows - and each flow has different risk profiles.

๐Ÿ”“ Frontend Flows (Interactive, with Users)

Examples: Authorization Code Flow (with PKCE), Implicit Flow (deprecated)

Used by: SPAs, mobile apps, user-driven apps

Risks: Token leakage in front-channel, code interception

๐Ÿง  Backend Flows (Non-interactive)

Examples: Client Credentials Grant, JWT Bearer Grant

Used by: B2B APIs, daemons, server-to-server integrations

Risks: Replay, impersonation, secrets leaking

What Are We Trying to Protect Against?

  • Authorization Code Interception: Attacker snags a code from the redirect.
  • Token Replay: An access token is reused by someone who shouldn't have it.
  • Client Impersonation: Attacker pretends to be your client.
  • Token Leakage in Front-Channel: Especially bad for SPAs or mobile apps.

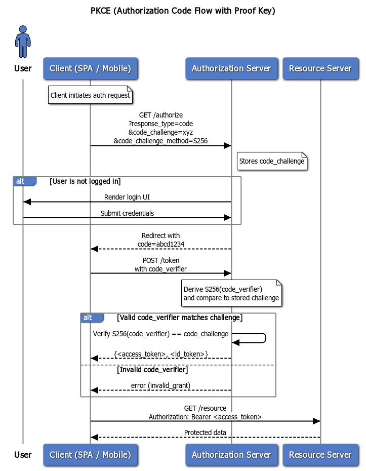
๐Ÿ” PKCE: The Mobile & SPA Lifeline

PKCE (pronounced "pixy") was introduced to save public clients from code interception. It's now mandatory in many specs (including OpenID Connect and Open Banking UK).

  • Works without a client secret
  • Solves the "intercepted code" problem
  • Doesn't bind tokens to anything - only validates that the same client who got the code is redeeming it

โœ… When to Use:

  • SPAs
  • Native mobile apps
  • Authorization Code Flow for public clients

๐Ÿงพ Example PKCE Flow (Sequence Diagram)

PKCE Flow Diagram

๐Ÿงฌ Example PKCE Challenge Payload (JSON)

{
  "code_challenge": "E9Melhoa2OwvFrEMTJguCHaoeK1t8URWbuGJSstw-cM",
  "code_challenge_method": "S256"
}

๐Ÿชช DPoP: Tokens With a Memory

DPoP binds tokens and individual requests to a public/private key pair.

  • Answers: "Did this client send this request?"
  • No certificate management required
  • Access token is bound to a public key

โœ… When to Use:

  • Clients with private key capability (but no certs)
  • APIs requiring request integrity
  • Fintech APIs in regions where mTLS is too heavy

๐Ÿ” DPoP Flow (Sequence Diagram)

Sequence Diagram: Supporting Both SSA and Non-SSA Flows

DPoP Flow Diagram

๐Ÿงพ Example DPoP Proof JWT (Header + Payload)

{
  "typ": "dpop+jwt",
  "alg": "ES256",
  "jwk": {
    "kty": "EC",
    "crv": "P-256",
    "x": "f83OJ3D2xF4cbE3V4c7rB1JvVJtU0uvU2K9UsVkqW2I",
    "y": "x_FEzRu9hIRGGrDXSEgYqd59RzKQffbkqf2c3M4e3-s"
  }
}

{
  "htu": "https://api.example.com/resource",
  "htm": "GET",
  "jti": "2f7d798b-3b1a-491e-98a9-bd0c692f1ebc",
  "iat": 1711952793
}

๐Ÿ”ท mTLS: The Gold Standard for Token Binding

Mutual TLS is simple in concept: both server and client present certs, and the server checks that the access token was issued to a client with the matching cert.

  • Requires mTLS client authentication
  • Access token bound to certificate fingerprint
  • Works best in server-to-server integrations

โœ… When to Use:

  • Backend services
  • Financial-grade APIs (Open Banking UK, Brasil)
  • Highly regulated environments

๐Ÿ” mTLS Flow (Sequence Diagram)

mTLS Flow Diagram

๐Ÿ” Example mTLS Certificate Binding (Access Token Snippet)

{
  "access_token": "eyJ...xyz",
  "cnf": {
    "x5t#S256": "aBcD1234EFgh5678..."
  }
}

๐Ÿงช Comparison Table

Feature / Mechanism PKCE DPoP mTLS
Token Binding โŒ โœ… โœ…
Client Auth โŒ โŒ โœ…
Request Binding โŒ โœ… โœ…
Replay Protection โŒ โœ… โœ…
Frontend Friendly โœ… โœ… โŒ
Key Management Req. โŒ โœ… โœ…

๐Ÿ“Œ So Which Should You Use?

Use Case Useโ€ฆ
SPA / Mobile App PKCE
Lightweight token binding DPoP
Strong client auth & binding mTLS

๐Ÿง  "But What Aboutโ€ฆ?"

We could dive into:

  • RAR (Rich Authorization Requests)
  • JARM (JWT-secured Authorization Response Mode)
  • CIBA (Client Initiated Backchannel Authentication)

...but we won't. These deserve their own deep dives - and they're coming.

๐Ÿ Closing Thoughts

OAuth security isn't plug-and-play - it's design-driven. Each of PKCE, DPoP, and mTLS is solving a different piece of the puzzle. As Fintechs and Open Banking APIs evolve, picking the right tool for the right threat is what separates the secure from the breached.

๐Ÿ‘‹ Enjoyed the article?

Book a Call with Us